Android Service Lifecycle: A Complete Guide for Students (2026)
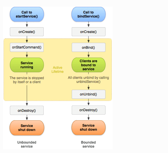
What is a Service in Android? A Service is an application component that can perform long-running operations in the background. […]
What is a Service in Android? A Service is an application component that can perform long-running operations in the background. […]
Introduction To Services A Service is an application component that can perform long-running operations in the background. A service does
What is Relative Layout Relative Layout is a view group in Android that allows child views (like Button, TextView, ImageView,
Layouts in Android A Layout in Android is a structure that defines the arrangement and position of UI elements (such
Event Events are the actions performed by the user in order to interact with the application, for e.g. pressing a button
Permission System in Android Permission System Android Permission System is a mechanism which decides that any app can access sensitive
Activity Life Cycle Activity Life Cycle Method onCreate() Its main work is to initialize the Activity’s UI, such as inflating
What is Activity In simple words: 🔹 Real Life Example Think of an app like a book: Whole book =
What is Android History of Android features of Android Android Architecture Applications Layer This is the top layer of Android